图书馆
馆内动态
当前位置: 首页  馆内动态  通知公告
关于新乡校区图书借阅室恢复开放的通知
发布时间2023-03-15      作者:       浏览次数:435

新乡校区原“图书借阅处”因三年疫情防控和2021年夏水灾影响,较长时间没有开放。为解决新乡校区师生不能及时借阅图书及使用图书馆网上电子资源的问题,图书馆在临床学院大力支持下,在新乡校区综合楼208室重新建立了“图书馆新乡校区图书借阅室”,配置了部分图书和简约家具,拟于2023年3月13日正式恢复读者借阅图书的服务。

1.开放时间:

周一至周五  18:30-20:30

2.借阅方法:

(1)线下借阅:开放时间可就室借阅图书。

(2)线上预约借阅:如需借阅平原校区馆藏图书,可登录新乡医学院三全学院图书馆网站,按照:登录个人图书馆--登录账号--图书检索--点击“委托”--预约成功的流程进行操作,由图书馆工作人员下架图书并送往“图书馆新乡校区图书借阅室”,读者10天内在开放期间到“图书馆新乡校区图书借阅室”办理借阅手续后取书。预约成功无特殊原因不去办理借阅手续的读者将取消其预约借书资格。(具体操作方法见附件:新乡校区图书线上借阅流程)

3.问题咨询:

新乡校区读者互动QQ群863144467

有关图书借阅问题可在群中咨询或联系负责老师

刘老师18790648139、张老师15083117116。


图书馆     

2023年3月9日





附件:

新乡校区图书线上借阅流程


①在百度浏览器上搜索新乡医学院三全学院官网找到该界面后进入图书馆或者直接搜索“新乡医学院三全学院图书馆官网”http://lib.sqmc.edu.cn/



②进入该界面后点击个人图书馆



③进入该界面输入学号和密码,密码为身份证后六位(没有修改过的前提下)



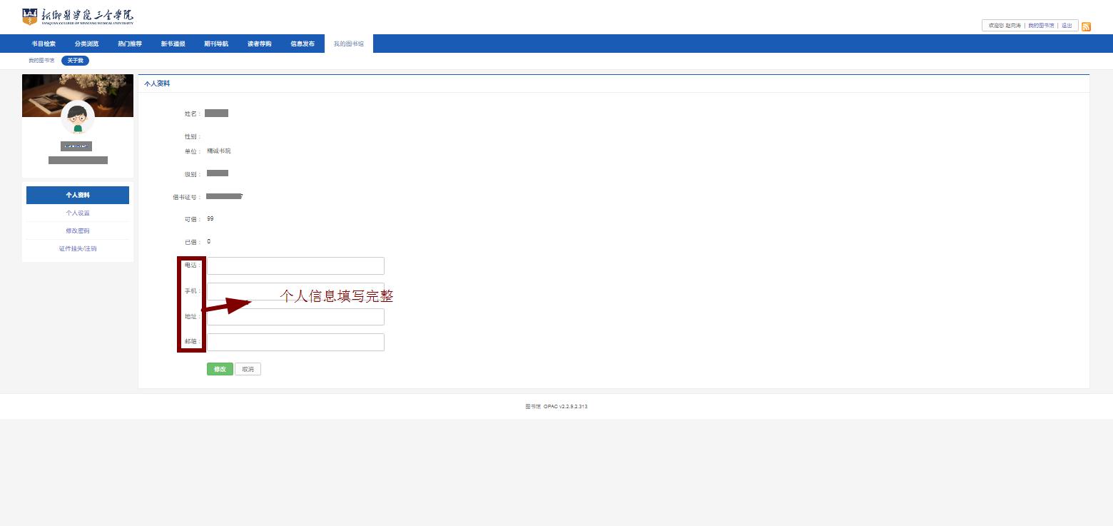
④在该界面下,点击我的图书馆,点击关于我,将个人信息填写完整。



⑤显示信息更新成功即可修改成功,成功后点击确认(即图中画红圈的选项)。



⑥上述操作成功后,借阅功能方可使用,可在书目检索,分类浏览,热门推荐等界面下寻找自己想看的书籍。下面是在书目检索的界面借阅书籍的例子,仅供参考。



⑦找到自己想借阅的书籍后,点击书名,查看书籍的状态,状态显示在架,即可点击委托进行预约。



⑧点击委托后出现“确认要委托吗?”点击左边选项即可确认委托,右边选项为取消委托。




⑨委托成功后,点击我的图书馆,点击委托信息,在该界面确认书籍是否委托成功,也可以在该界面取消委托。

委托成功后,可在《新乡校区图书借阅室》开放期间凭本人校园卡办理借阅手续。借阅时间为一个月,可在借阅时间截止前进行续借或者归还。逾期不归还者需交纳逾期费(见“三全学院图书馆书刊借阅管理办法”),望大家积极配合,做到定期归还。